This website requires JavaScript.
Explore
Help
Sign In
generic-library
/
rapidjson
Watch
1
Star
0
Fork
0
You've already forked rapidjson
mirror of
https://github.com/Tencent/rapidjson.git
synced
2025-11-18 11:02:29 +01:00
Code
Issues
Projects
Releases
Wiki
Activity
Files
eb7d02b51d4343edc6c86f806a02b7388a3ca179
rapidjson
/
doc
/
diagram
/
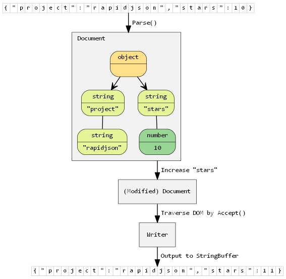
simpledom.png
miloyip
a31eb8962e
Add missing \" in simpledom diagram
2015-04-08 14:31:08 +08:00
24 KiB
567x553px
Raw
History