This website requires JavaScript.
Explore
Help
Sign In
generic-library
/
rapidjson
Watch
1
Star
0
Fork
0
You've already forked rapidjson
mirror of
https://github.com/Tencent/rapidjson.git
synced
2025-11-17 01:16:04 +01:00
Code
Issues
Projects
Releases
Wiki
Activity
Files
d29e5f96adda8f07da6226c7c93b5d3e418e68eb
rapidjson
/
doc
/
diagram
/
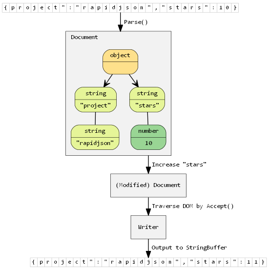
simpledom.png
miloyip
f3ac1de589
Added creatie/modify value section to tutorial
2014-07-02 19:13:14 +08:00
23 KiB
551x553px
Raw
History