RapidJSON
Copyright (c) 2011-2014 Milo Yip (miloyip@gmail.com)
https://github.com/miloyip/rapidjson/
Introduction
RapidJSON is a JSON parser and generator for C++. It was inspired by rapidxml.
-
RapidJSON is small but complete. It supports both SAX and DOM style API. The SAX parser is only a half thousand lines of code.
-
RapidJSON is fast. Its performance can be comparable to
strlen(). It also optionally supports SSE2/SSE4.1 for acceleration. -
RapidJSON is self-contained. It does not depend on external libraries such as BOOST. It even does not depend on STL.
-
RapidJSON is memory friendly. Each JSON value occupies exactly 16/20 bytes for most 32/64-bit machines (excluding text string). By default it uses a fast memory allocator, and the parser allocates memory compactly during parsing.
-
RapidJSON is Unicode friendly. It supports UTF-8, UTF-16, UTF-32 (LE & BE), and their detection, validation and transcoding internally. For example, you can read a UTF-8 file and let RapidJSON transcode the JSON strings into UTF-16 in the DOM. It also supports surrogates and "\u0000" (null character).
More features can be read here.
JSON(JavaScript Object Notation) is a light-weight data exchange format. RapidJSON should be in fully compliance with RFC4627/ECMA-404. More information about JSON can be obtained at
- Introducing JSON
- RFC4627: The application/json Media Type for JavaScript Object Notation (JSON)
- Standard ECMA-404: The JSON Data Interchange Format
Compatibility
RapidJSON is cross-platform. Some platform/compiler combinations which have been tested are shown as follows.
- Visual C++ 2008/2010/2013 on Windows (32/64-bit)
- GNU C++ 3.8.x on Cygwin
- Clang 3.4 on Mac OS X (32/64-bit) and iOS
- Clang 3.4 on Android NDK
Users can build and run the unit tests on their platform/compiler.
Installation
RapidJSON is a header-only C++ library. Just copy the rapidjson/include/rapidjson folder to system or project's include path.
To build the tests and examples:
- Obtain premake4.
- Copy premake4 executable to RapidJSON/build (or system path)
- Run
rapidjson/build/premake.baton Windows,RapidJSON/build/premake.shon Linux or other platforms - On Windows, build the solution at
rapidjson/build/vs2008/or/vs2010/ - On other platforms, run GNU make at
rapidjson/build/gmake/(e.g.,make -f test.make config=release32,make -f example.make config=debug32) - On success, the executable are generated at
rapidjson/bin
Usage at a glance
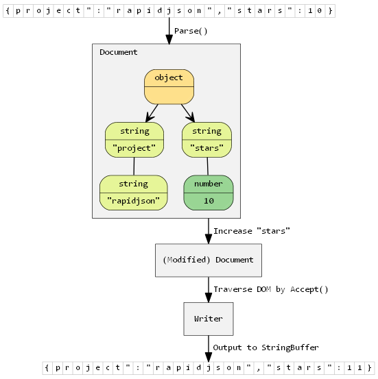
This simple example parses a JSON string into a document (DOM), make a simple modification of the DOM, and finally stringify the DOM to a JSON string.
#include "rapidjson/document.h"
#include "rapidjson/writer.h"
#include "rapidjson/stringbuffer.h"
#include <iostream>
using namespace rapidjson;
int main() {
// 1. Parse a JSON string into DOM.
const char* json = "{\"project\":\"rapidjson\",\"stars\":10}";
Document d;
d.Parse(json);
// 2. Modify it by DOM.
Value& s = d["stars"];
s.SetInt(s.GetInt() + 1);
// 3. Stringify the DOM
StringBuffer buffer;
Writer<StringBuffer> writer(buffer);
d.Accept(writer);
// Output {"project":"rapidjson","stars":11}
std::cout << buffer.GetString() << std::endl;
return 0;
}
Note that this example did not handle potential errors.
The following diagram shows the process.
More examples are available.
